
- Flux.1 Pro: 最も高性能なモデルですが、クローズドソースであり、API 経由でのみ利用可能です。
- Flux.1 [dev]: オープンソースですが、非商用利用に限定されており、Pro バージョンから蒸留されたもので、その性能は Pro バージョンに近いです。
- Flux.1 [schnell]: Apache 2.0 ライセンスを採用しており、画像生成にわずか4ステップしか必要とせず、低スペックのハードウェアでも動作します。
- ハイブリッドアーキテクチャ: Transformer ネットワークと拡散モデルの長所を統合し、テキストと画像情報を効果的に統合することで、生成画像とプロンプトとの整合精度を向上させます。複雑なプロンプトに対しても、高い忠実度で再現できます。
- パラメータ規模: Flux は120億(12B)パラメータを有し、より複雑なパターン関係を捉えることができ、よりリアルで多様な画像を生成します。
- 複数のスタイル対応: 多様なスタイルをサポートしており、さまざまな種類の画像に対して優れた性能を発揮します。
- Flux 完全版: 最高の性能を発揮しますが、より大きな VRAM リソースを必要とし、複数のモデルファイルのインストールが必要です。
- Flux FP8 Checkpoint: FP8 形式の単一モデルファイルのみを必要としますが、完全版と比較して画質はやや低下します。
Flux.1 完全版によるテキストから画像へ生成の例
black-forest-labs/FLUX.1-dev からモデルをダウンロードできない場合は、Hugging Face にログインし、該当リポジトリのライセンス契約に同意していることを確認してください。

Flux.1 Dev
1. ワークフロー・ファイル
下記の画像をダウンロードし、ComfyUI にドラッグ&ドロップしてワークフローを読み込んでください。
Comfy Cloud で実行
2. モデルの手動インストール
flux1-dev.safetensorsファイルは、ブラウザからダウンロードする前に、black-forest-labs/FLUX.1-dev のライセンス契約に同意する必要があります。- VRAM が少ない環境では、
t5xxl_fp16.safetensorsの代わりに t5xxl_fp8_e4m3fn.safetensors を使用することを検討してください。
- clip_l.safetensors
- t5xxl_fp16.safetensors (VRAM が32GBを超える環境では推奨)
- ae.safetensors
- flux1-dev.safetensors
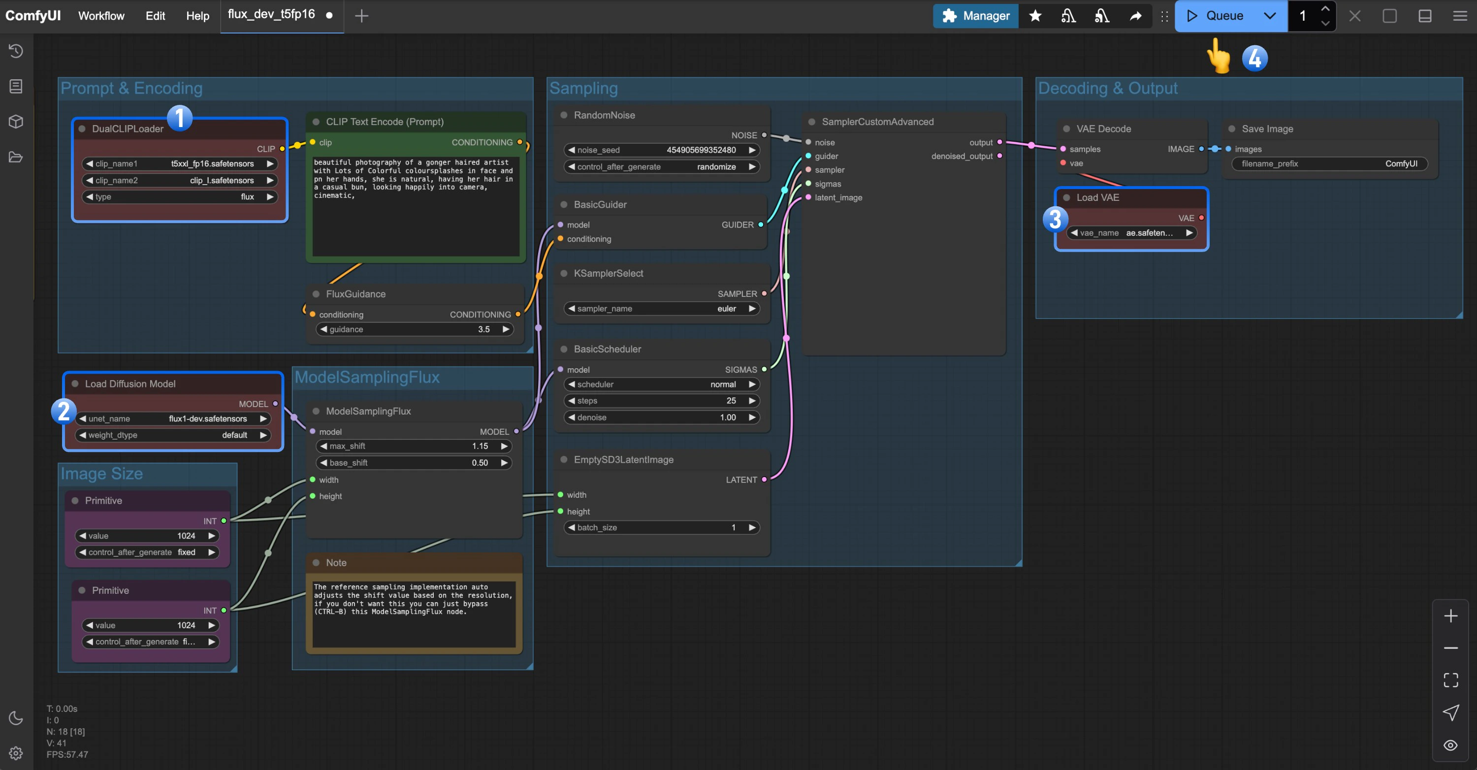
3. ワークフロー実行手順
以下の画像を参照し、すべてのモデルファイルが正しく読み込まれていることを確認してください。
DualCLIPLoaderノードに以下のモデルが読み込まれていることを確認してください:- clip_name1: t5xxl_fp16.safetensors
- clip_name2: clip_l.safetensors
Load Diffusion Modelノードにflux1-dev.safetensorsが読み込まれていることを確認してくださいLoad VAEノードにae.safetensorsが読み込まれていることを確認してくださいQueueボタンをクリックするか、ショートカットCtrl(Cmd) + Enterを押してワークフローを実行してください
Flux.1 Schnell
1. ワークフロー・ファイル
下記の画像をダウンロードし、ComfyUI にドラッグ&ドロップしてワークフローを読み込んでください。
Comfy Cloud で実行
2. モデルの手動インストール
本ワークフローでは、Flux1 Dev バージョンのワークフローと異なるモデルファイルは2つだけです。t5xxl については、より良い結果を得るために引き続き fp16 バージョンを使用できます。
- t5xxl_fp16.safetensors → t5xxl_fp8.safetensors
- flux1-dev.safetensors → flux1-schnell.safetensors
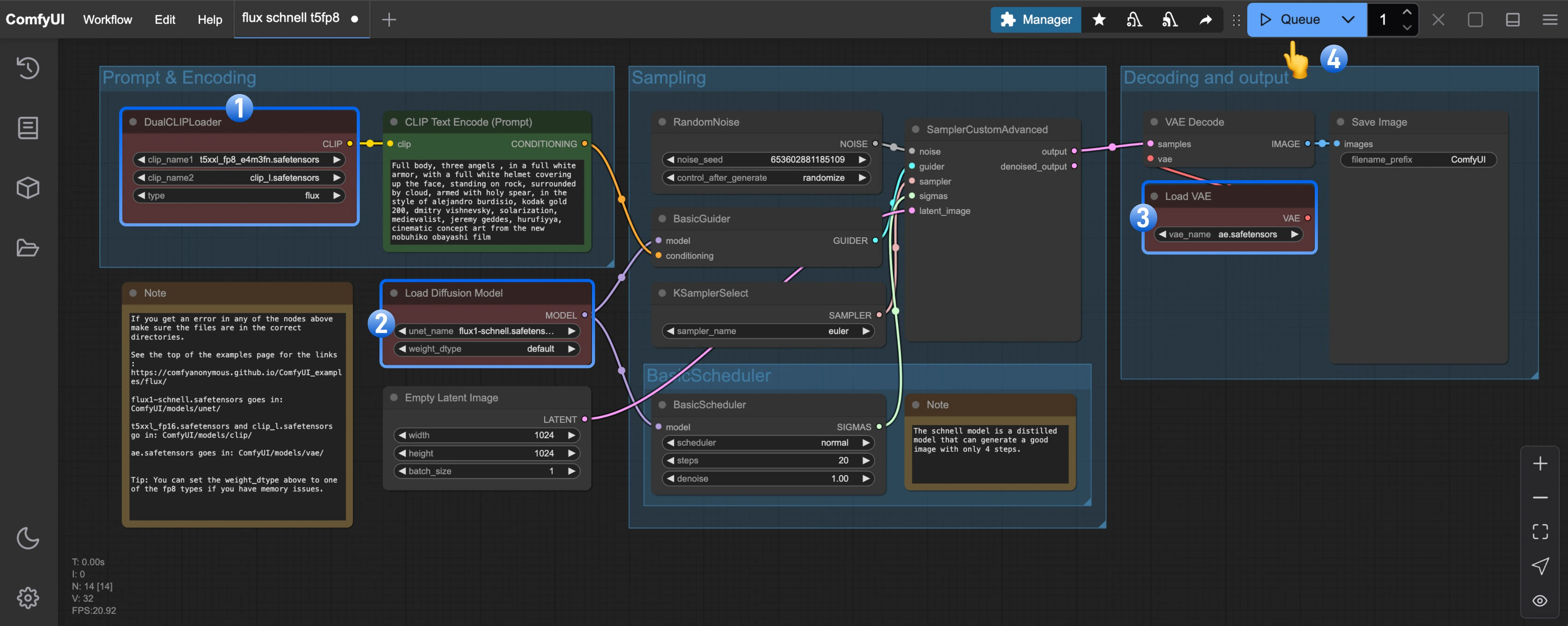
3. ワークフロー実行手順

DualCLIPLoaderノードに以下のモデルが読み込まれていることを確認してください:- clip_name1: t5xxl_fp8_e4m3fn.safetensors
- clip_name2: clip_l.safetensors
Load Diffusion Modelノードにflux1-schnell.safetensorsが読み込まれていることを確認してくださいLoad VAEノードにae.safetensorsが読み込まれていることを確認してくださいQueueボタンをクリックするか、ショートカットCtrl(Cmd) + Enterを押してワークフローを実行してください
Flux.1 FP8 Checkpoint バージョンによるテキストから画像へ生成の例
FP8 バージョンは、元の Flux.1 fp16 バージョンを量子化したものです。 ある程度、このバージョンの品質は fp16 バージョンよりも劣りますが、その一方で必要な VRAM 量が少なくなり、試行運用のためにインストールするモデルファイルは1つだけで済みます。Flux.1 Dev
下記の画像をダウンロードし、ComfyUI にドラッグ&ドロップしてワークフローを読み込んでください。
Comfy Cloud で実行
flux1-dev-fp8.safetensors をダウンロードし、ComfyUI/models/checkpoints/ ディレクトリに保存してください。
対応する Load Checkpoint ノードが flux1-dev-fp8.safetensors を読み込んでいることを確認し、ワークフローの実行を試みてください。
Flux.1 Schnell
下記の画像をダウンロードし、ComfyUI にドラッグ&ドロップしてワークフローを読み込んでください。
flux1-schnell-fp8.safetensors をダウンロードし、ComfyUI/models/checkpoints/ ディレクトリに保存してください。
対応する Load Checkpoint ノードが flux1-schnell-fp8.safetensors を読み込んでいることを確認し、ワークフローの実行を試みてください。